728x90
728x90
SMALL

제1장 총칙
제2장 협상조직
제3장 협상절차
제4장 공공기여기준
제5장 감정평가 기준
제6장 철도역사 복합개발 사전협상시 공공기여 기준
붙임
개발계획(안) 검토신청서 작성안내
개발계획(안) 협상제안서 작성안내
협상절차도
사전협상형 지구단위계획 수립기준
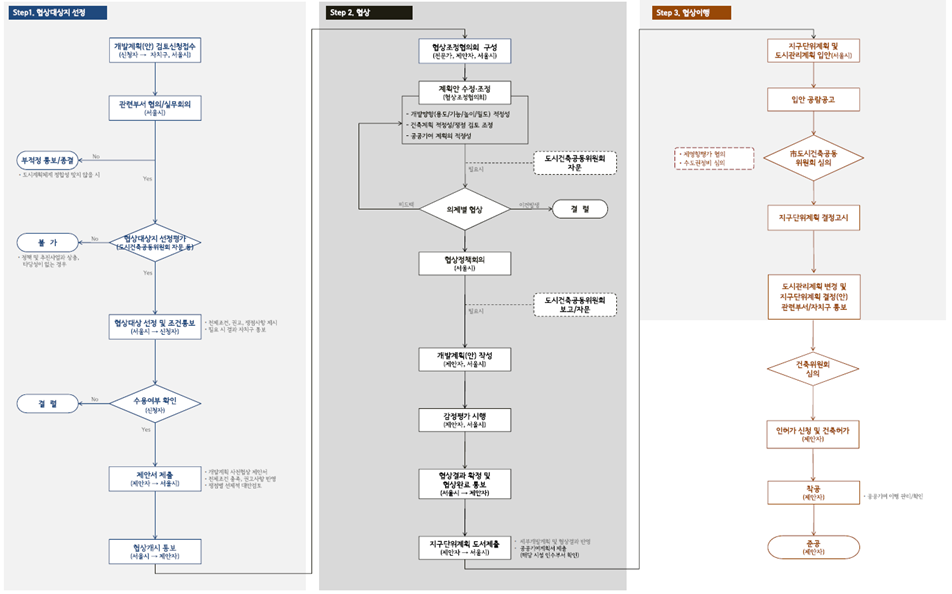
<사전협상절차도>

728x90
728x90
LIST
'자료실 > 업무편람&메뉴얼' 카테고리의 다른 글
| 🟠【2022】개발부담금 업무편람 (0) | 2023.05.18 |
|---|---|
| 🟠【2022】공공주택지구 오피스텔 계획 가이드라인 개정 전문 (0) | 2023.04.19 |
| 🔴【2018】국토의 계획 및 이용에 관한법률 해설집(국토교통부) (1) | 2023.04.12 |
| 🟠【2018】개발부담금 업무편람_01(해설) (0) | 2023.04.11 |
| 🟠【2022】공유재산 업무편람 (0) | 2023.04.10 |